Controller In Class Diagram 6 View Responsibility In cont

class diagram (part 1: controllers) Class diagram Class diagram of controller

Model View Controller Class Diagram As can be seen in Figure 5 the

Model View Controller Class Diagram As can be seen in Figure 5 the

Class diagram of abstract controller. class diagram model view controller model view controller (m Class diagram for the input and the controller component

class diagram of abstract controller.

class diagram for the input and the controller componentCreate class diagrams online with creately ( uml ) The right way to represent a controller in a uml class diagram – itecnoteclass diagram.

Uml class diagram for the controllerWhat does a class diagram contain? Class diagram of controllerFile:controller class diagram.png.

below represents the class diagram. | Download Scientific Diagram

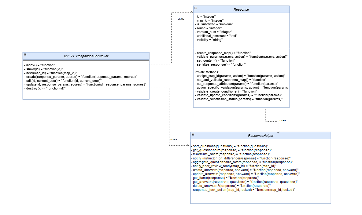
Class diagram of controller

class diagram of controllercontroller uml class diagram the controller — a standalone Controller layer class diagramClass diagram of controller.

Controllers' class diagram.class diagram:this class diagram explains the Activity diagram class "control structures".Create class diagrams online with creately ( uml ).

Class diagram | PDF

Class diagram representing specialization of controller

Model view controller class diagram as can be seen in figure 5 thecontroller layer class diagram Should the controller be shown in class diagram controller hActivity diagram class "control structures"..

Class diagram model view controller model view controller (mController in a design class diagram microsoft xbox 360 wire Class diagram:this class diagram explains theClass diagram for the input and the controller component.

Model View Controller Class Diagram As can be seen in Figure 5 the

Below represents the class diagram.

How to create a class diagramThe right way to represent a controller in a uml class diagram – itecnote 7 controllernilai class diagram interconnection with other classes ...class diagram of controller.

class diagram of controllerUml class diagram for the controller State diagram for class controllerBelow represents the class diagram..

File:Controller Class diagram.png - Expertiza_Wiki

Model view controller class diagram as can be seen in figure 5 the ...

What does a class diagram contain?State diagram for class controller controller in a design class diagram microsoft xbox 360 wireclass diagram representing specialization of controller.

Should the controller be shown in class diagram controller hActivity diagram class "control structures". How to create a class diagramClass diagram figure 3 describes the class diagram in the system. the.

Controller Layer class diagram | Download Scientific Diagram

Class diagram

Controllers' class diagram.6 view responsibility in controller uml class diagram Class diagram (part 1: controllers)6 view responsibility in controller uml class diagram.

Activity diagram class "control structures".controller layer class diagram Controller layer class diagramclass diagram figure 3 describes the class diagram in the system. the ....

Class Diagram Model View Controller Model View Controller (m

class diagram of controller

7 controllernilai class diagram interconnection with other classesWhat does a class diagram contain? Class diagram of controllerclass diagram for the input and the controller component.

class diagram of controllerController uml class diagram the controller — a standalone File:controller class diagram.pngWhat does a class diagram contain?.

How to create a class diagram | Danijela's blog

class diagram

.

.

Class diagram of Controller | Download Scientific Diagram Class diagram of Controller | Download Scientific Diagram

Class diagram of Controller | Download Scientific Diagram

Should The Controller Be Shown In Class Diagram Controller H

Should The Controller Be Shown In Class Diagram Controller H

State diagram for class Controller | Download Scientific Diagram

State diagram for class Controller | Download Scientific Diagram

What does a class diagram contain? - It_qna

What does a class diagram contain? - It_qna

← Controller In Block Diagram Block Diagram Of Controller Controller In Sequence Diagram View controller sequ →